Explore the FMU Simulation Function
- Open the Details pane of the FMU function you just created.
-
Click Run Test to open the API inspector in the Utility
belt.
Important: Do not run the API request.
Figure 1. 
-
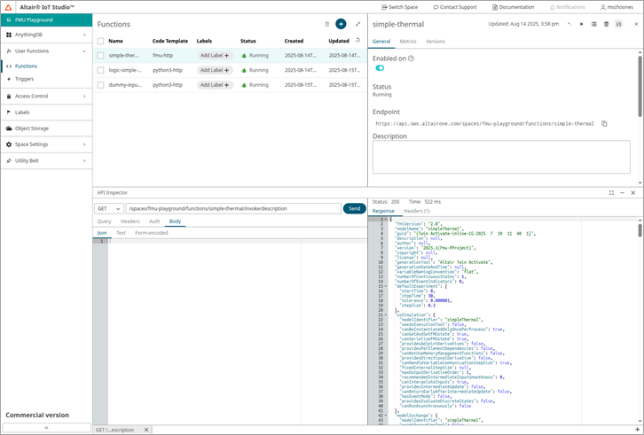
With the API inspector open, change the request method to
GETand add/descriptionto the URI. Now run the request and view the results.Figure 2. 
-
You can also inspect the inputs, outputs and parameters by replacing
/descriptionwith/inputs,/outputsor/parametersrespectively and running the request.Note: If you run the simulation itself, you need to reset the state of the FMU before you continue with the tutorial. You can reset the state by runningPUTwith/invoke/reset.